设为首页
|
加入收藏
资讯
地方
流域
简讯
范文
总结
讲话
方案
文学
散文
纪实
小说
论文
综合
勘测
施工
相关
百科
人物
知识
专题
活动
河长
防汛
网评
水缘
民生
热点
图片
施工
风景
工程
软件
CAD
水工
其他
图纸
泵站
桥梁
规范
定额
水利
设计
可研
课程
考试
建造
造价
资料
设计
施工
书籍
水利
图书
首页
资讯
文学
范文
相关
论文
图纸
设计
规范
书籍
考试
资料
软件
图片
网评
在线投稿
全站搜索
文章
图片
软件
视频
资料
高级搜索
热门搜索:
河务局
水利新闻
图纸
工程师
软件
工作总结
防汛抗旱
规范
工程资料
TOP
公开招标/邀请招标/竞争性谈判等六张图,让招标采购流程“门儿清”
2019-12-24 22:32:03
来源:
作者: 【
大
中
小
】 浏览:
2281
次 评论:
0
条
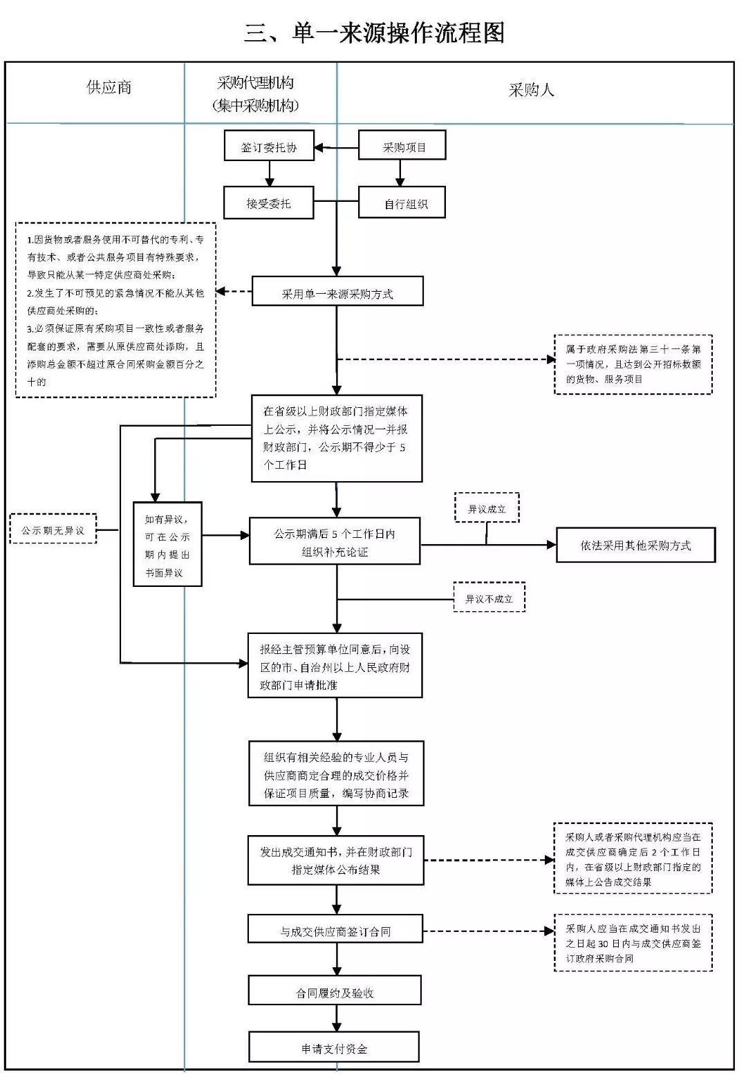
江苏省财政厅政府采购处发布了6张操作流程图,包括
公开招标操作流程图、竞争性谈判操作流程图、单一来源操作流程图、邀请招标操作流程图、询价操作流程图、竞争性磋商操作流程图
,非常值得学习、借鉴。
如不清晰,可点击图片放大查看
来源:工程建设领域信息公布平台
以下是“资料模型”详细资料
资料作者:
资料语音:
简体中文
授权形式:
免费版
资料大小:
0.01
软件地址:
点击本地下载
迅雷高速下载
Tags:
公开
招标
邀请
竞争性
谈判
张图
采购
流程
门儿
责任编辑:
gljwm
【
大
中
小
】【
打印
】
【
繁体
】【
投稿
】【
收藏
】 【
推荐
】【
举报
】【
评论
】 【
关闭
】 【
返回顶部
】
分享到:
上一篇
:
3分钟快速学!七个水利知识照单查..
下一篇
:
小型水库工程安全检查汇报(仅供..
评论
帐 号:
密码:
(
新用户注册
)
验 证 码:
表 情:
内 容:
相关栏目
设计资料
施工资料
监理资料
其他资料
最新资料
图片主题
热门资料
推荐资料
相关资料
广告位